Performance Creative
Performance Creative
Performance Creative
A curated collection of email designs.
A curated collection of email designs.
A curated collection of email designs.
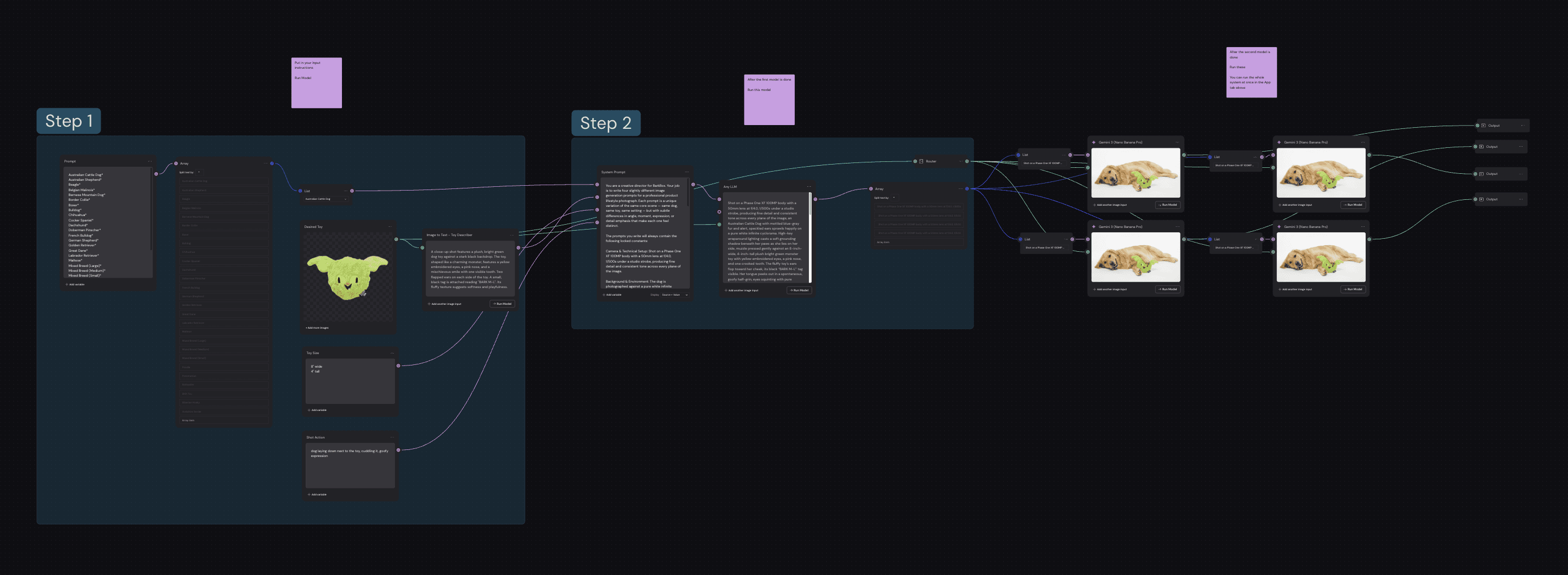
One on one consulting project with Bark. We built one click Weavy output systems to create high output capability for their products.
One on one consulting project with Bark. We built one click Weavy output systems to create high output capability for their products.
One on one consulting project with Bark. We built one click Weavy output systems to create high output capability for their products.

Ongoing AI client work using Midjourney and Weavy to produce on-brand visuals without the need for photography.
Ongoing AI client work using Midjourney and Weavy to produce on-brand visuals without the need for photography.
Ongoing AI client work using Midjourney and Weavy to produce on-brand visuals without the need for photography.
© 2026 Design Flash LLC. All rights reserved. White-label creative production for agencies. Privacy Policy
© 2026 Design Flash LLC. All rights reserved.
White-label creative production for agencies. Privacy Policy
© 2026 Design Flash LLC. All rights reserved.
White-label creative production for agencies. Privacy Policy



































